Como adicionar uma imagem a uma postagem de blog
Com o BuilderDuck, você pode adicionar imagens ao texto das suas postagens de blog. Saiba como.
Para adicionar uma imagem à descrição da sua postagem no blog, você precisa primeiro fazer o upload da imagem para o BuilderDuck.
Para começar, siga os passos para criar uma publicação no blog. Acesse "Blog" na barra lateral.

Ali você pode selecionar qual layout exibir em suas postagens de blog.

Em seguida, pressione o botão Adicionar novo.

Na próxima tela, insira o título, o URL e a descrição nos campos correspondentes.

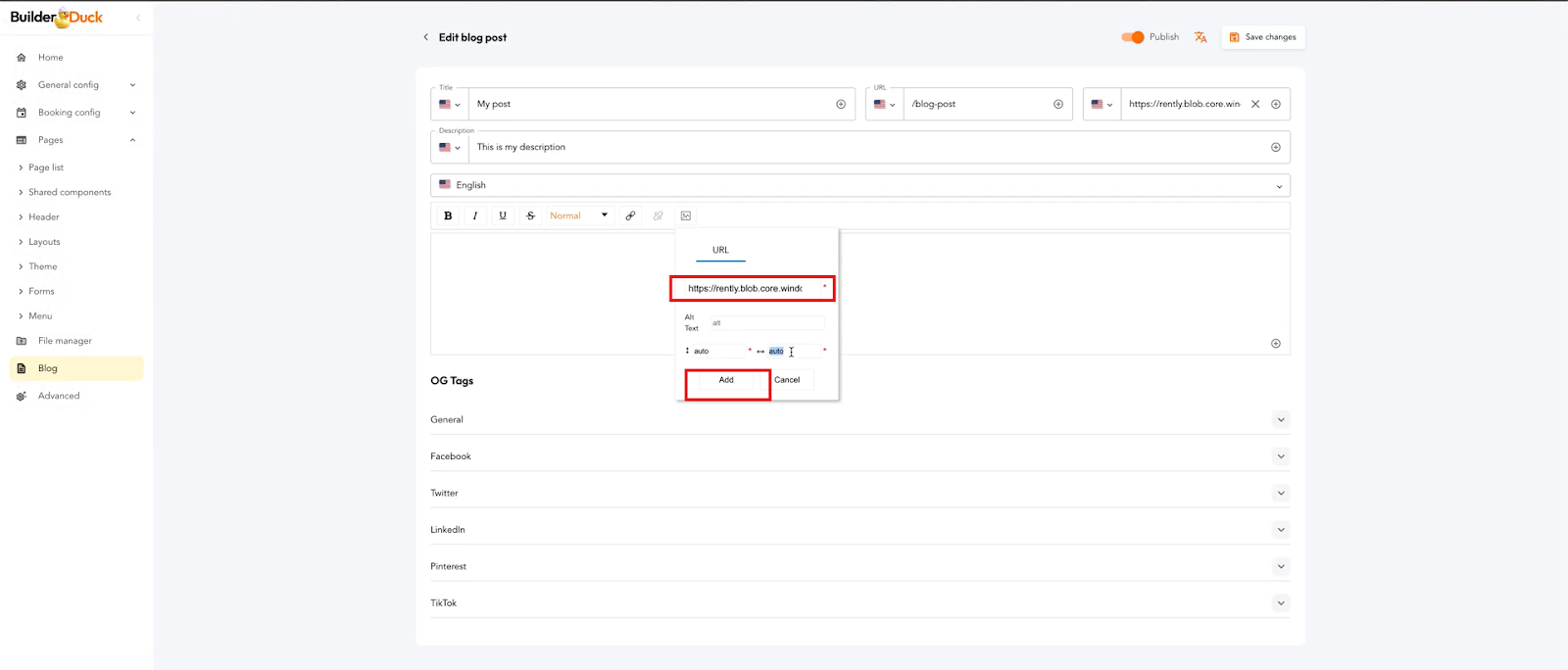
Na caixa de texto, você encontrará o ícone de imagem. Clique nele.

Uma janela pop-up será exibida solicitando o URL da imagem.

Abra seu gerenciador de arquivos em uma nova aba. Selecione a imagem que deseja carregar clicando no ícone de edição.

Em seguida, copie o URL da imagem para o campo correspondente.

Retorne à postagem do blog e cole o URL na janela pop-up. Clique em Adicionar.

A imagem aparecerá no corpo do texto.

Você pode posicioná-la no lado esquerdo da tela pressionando a letra L, no centro pressionando C ou à direita pressionando R.